Total Control
Own every prompt, tool call, and context window. Customize prompts, context, and workflows for maximum control.
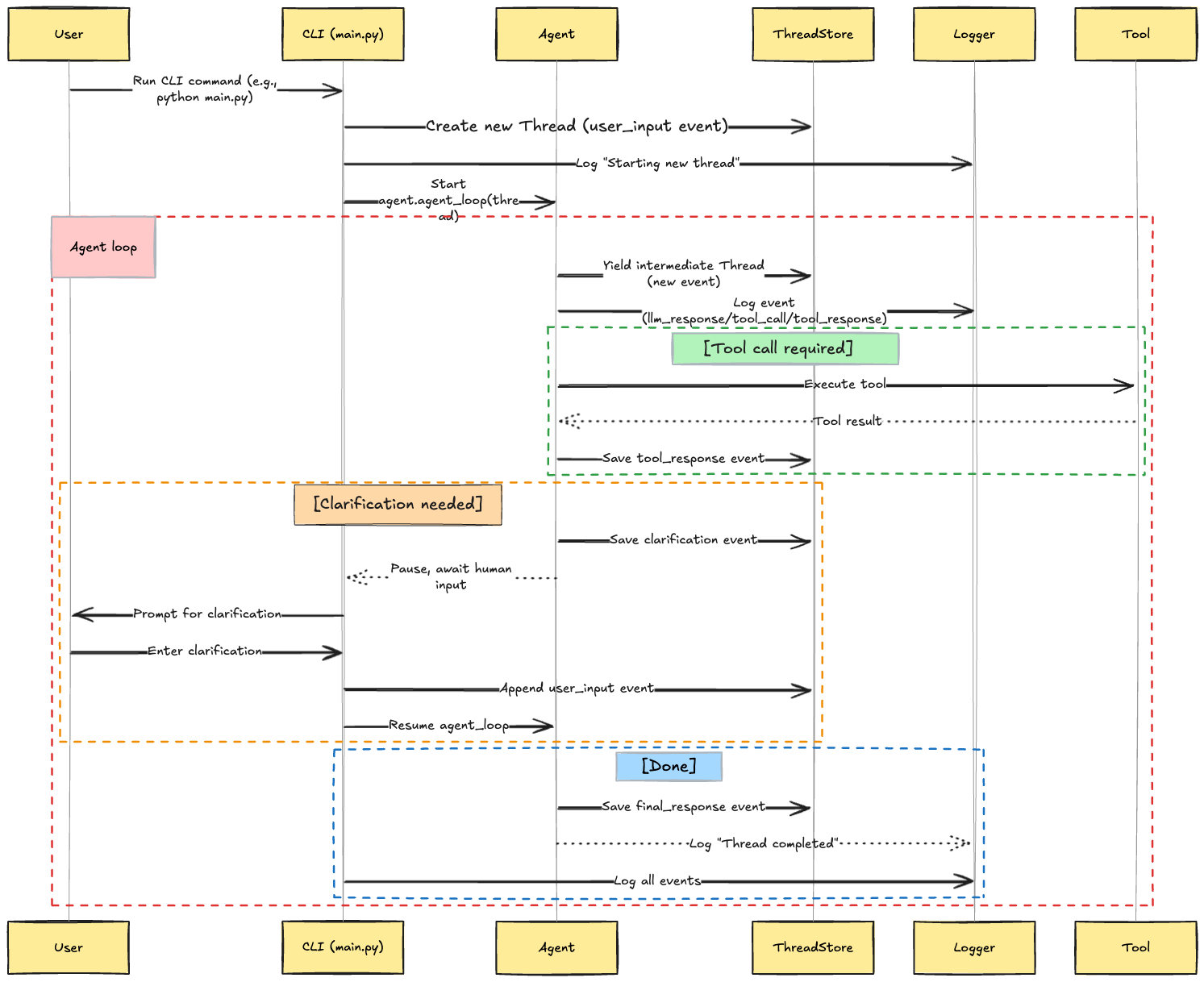
HICA is a design principle put together in a framework for building customisable, deterministic AI agents. Unlike most frameworks, HICA gives you full control and visibility over every step of your agent’s reasoning, tool use, and state.
HICA agents operate in a Thought → Action → Observation loop:
All steps are recorded as Event objects in a Thread, which can be saved, resumed, and audited.

Total Control
Own every prompt, tool call, and context window. Customize prompts, context, and workflows for maximum control.
MCP First-Class Citizen
Use any tool you like - MCP tools or local. Seamlessly integrate remote MCP tools alongside local Python tools.
Human-in-the-Loop
Native clarifications workflow for trustable agent interactions. Agents can request approvals at any step.
Structured Tool Output
Tools return both human-readable content for display and clean, structured JSON for the LLM.
Observable & Auditable
Every action is recorded as an Event in a persistent Thread, providing complete traceability.
Stateful by Design
State is externalized and persisted outside the agent process for scalability and reliability.
from hica.tools import ToolRegistryfrom hica.agent import Agent, AgentConfigfrom hica.core import Thread, Event
# Register a toolregistry = ToolRegistry()
@registry.tool()def add(a: int, b: int) -> int: "Add two numbers" return a + b
# Create an agentagent = Agent( config=AgentConfig(model="gpt-4o-mini"), tool_registry=registry)
# Run the agentthread = Thread(events=[Event(type="user_input", data="What is 3 + 4?")])async for _ in agent.agent_loop(thread): passProduction-Ready
Designed for reliability, auditability, and extensibility—not just demos.
Unified Tooling
Mix and match local Python and remote MCP tools in a single registry.
Transparent
Every step is logged and persisted for debugging and compliance.
Open Source
Community-driven and vendor-neutral. Licensed under Apache 2.0.
Getting Started
Install HICA and build your first agent in minutes.
Architecture
Learn about threads, events, and the agent loop.
MCP Integration
Explore how to integrate remote MCP tools alongside local tools.
Examples
Check out practical examples on GitHub.